Data sources and preprocessing
The data used in this study is sourced from publicly available information channels such as the Guotai’an database, Giant Tide Information Network, and company annual reports, covering quarterly financial and…

The data used in this study is sourced from publicly available information channels such as the Guotai’an database, Giant Tide Information Network, and company annual reports, covering quarterly financial and…

The SleepNet model presents an innovative method for detecting sleep apnea by utilizing various physiological signals to improve diagnostic precision. At the heart of its design is a hybrid framework that merges a…

We used the pre-trained xECGArch15 to classify 1521 unseen ECGs into AF and n-AF. Subsequently model explanations were extracted in terms of each sample’s relevance for classification using DTD for both, the long-term and the short-term…

In the following section, we outline a proposed architecture for the rail track sensory system, aligning with the framework outlined in26 and27. Figure 2 depicts the simplified representation of the proposed model. We strategically deploy sensors…

Figure 1 demonstrates the ConvMHANet model architecture for HaiNan dialect to Mandarin. First, a corpus for model training is created by collecting and labeling dialectal speech data from different regions of HaiNan (e.g., WenChang, WanNing,…

Sutherland, J. E. et al. A new look at an ancient order: generic revision of the Bangiales (Rhodophyta). J. Phycol. 47, 1131–1151 (2011).
Google Scholar
Hwang, E. S. & Do Thi, N. Effects of…

The materials and methods aspect of this research encompasses the following components: Study Area, Data Exploration and Preprocessing, and methods, which delineate the techniques, including the principles of Transfer Learning, the Multi-Head…

We selected three widely used public datasets for evaluation and validation experiments. The details of each dataset are as follows.
DeepGlobe: The DeepGlobe road extraction dataset includes images from Thailand, India, and Indonesia, with…

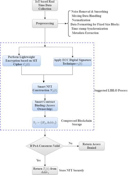
The LIBLO architecture is designed to enable secure and efficient management of smart NFTs using lightweight blockchain and encryption methods. Initially, the process begins with data collection, where IoT devices gather real-time…

This study utilizes two benchmark multimodal datasets, Twitter2015 and Twitter2017, for experimental validation. The Twitter2015 dataset comprises 5338 image-text pairs in total, with the training, validation, and…